New Entity Configuration Walk Through.
To build success you need to have solid foundations.
At the heart of Simplicity is a configuration layer that is central to the success and flexibility of Simplicity. Although many systems claim to be configuration based, few truely are. The training steps set out will help you to understand and unlock the benefits in using a rich configuration based solution.
Configuration Entity Walk Through Topics Index
Configuration Walk Through - Creating Entities.
Steps 1 - 26
The following walk through takes you through the process of adding entities using the example of adding a pet entity.
STEP 1.
Click on the preview below to view the full image.

STEP 2.
Click on the preview below to view the full image.

STEP 3.
Click on the preview below to view the full image.

STEP 4.
Click on the preview below to view the full image.

STEP 5.
Click on the preview below to view the full image.

STEP 6.
Click on the preview below to view the full image.

STEP 7.
Click on the preview below to view the full image.

STEP 8.
Click on the preview below to view the full image.

STEP 9.
Click on the preview below to view the full image.

STEP 10.
Click on the preview below to view the full image.

STEP 11.
Click on the preview below to view the full image.

STEP 12.
Click on the preview below to view the full image.

STEP 13.
Click on the preview below to view the full image.

STEP 14.
Click on the preview below to view the full image.

STEP 15.
Click on the preview below to view the full image.

STEP 16.
Click on the preview below to view the full image.

STEP 17.
Click on the preview below to view the full image.

STEP 18.
Click on the preview below to view the full image.

STEP 19.
Click on the preview below to view the full image.

STEP 20.
Click on the preview below to view the full image.

STEP 21.
Click on the preview below to view the full image.

STEP 22.
Click on the preview below to view the full image.

STEP 23.
Click on the preview below to view the full image.

STEP 24.
Click on the preview below to view the full image.

STEP 25.
Click on the preview below to view the full image.

STEP 26.
Click on the preview below to view the full image.

Back to Topics Index.
Configuration Walk Through - Creating Relationships.
Steps 27 - 35
The following walk through takes you through the process of adding relationships using the example of a pet owner relationship.
STEP 27.
Click on the preview below to view the full image.

STEP 28.
Click on the preview below to view the full image.

STEP 29.
Click on the preview below to view the full image.

STEP 30.
Click on the preview below to view the full image.

STEP 31.
Click on the preview below to view the full image.

STEP 32.
Click on the preview below to view the full image.

STEP 33.
Click on the preview below to view the full image.

STEP 34.
Click on the preview below to view the full image.

STEP 35.
Click on the preview below to view the full image.

Back to Topics Index.
Configuration Walk Through - Creating Explorers.
Steps 36 - 95
The following walk through takes you through the process of creating explorers.
STEP 36.
Click on the preview below to view the full image.

STEP 37.
Click on the preview below to view the full image.

STEP 38.
Click on the preview below to view the full image.

STEP 39.
Click on the preview below to view the full image.

STEP 40.
Click on the preview below to view the full image.

STEP 41.
Click on the preview below to view the full image.

STEP 42.
Click on the preview below to view the full image.

STEP 43.
Click on the preview below to view the full image.

STEP 44.
Click on the preview below to view the full image.

STEP 45.
Click on the preview below to view the full image.

STEP 46.
Click on the preview below to view the full image.

STEP 47.
Click on the preview below to view the full image.

STEP 48.
Click on the preview below to view the full image.

STEP 49.
Click on the preview below to view the full image.

STEP 50.
Click on the preview below to view the full image.

STEP 51.
Click on the preview below to view the full image.

STEP 52.
Click on the preview below to view the full image.

STEP 53.
Click on the preview below to view the full image.

STEP 54.
Click on the preview below to view the full image.

STEP 55.
Click on the preview below to view the full image.

STEP 56.
Click on the preview below to view the full image.

STEP 57.
Click on the preview below to view the full image.

STEP 58.
Click on the preview below to view the full image.

STEP 59.
Click on the preview below to view the full image.

STEP 60.
Click on the preview below to view the full image.

STEP 61.
Click on the preview below to view the full image.

STEP 62.
Click on the preview below to view the full image.

STEP 63.
Click on the preview below to view the full image.

STEP 64.
Click on the preview below to view the full image.

STEP 65.
Click on the preview below to view the full image.

STEP 66.
Click on the preview below to view the full image.

STEP 67.
Click on the preview below to view the full image.

STEP 68.
Click on the preview below to view the full image.

STEP 69.
Click on the preview below to view the full image.

STEP 70.
Click on the preview below to view the full image.

STEP 71.
Click on the preview below to view the full image.

STEP 72.
Click on the preview below to view the full image.

STEP 73.
Click on the preview below to view the full image.

STEP 74.
Click on the preview below to view the full image.

STEP 75.
Click on the preview below to view the full image.

STEP 76.
Click on the preview below to view the full image.

STEP 77.
Click on the preview below to view the full image.

STEP 78.
Click on the preview below to view the full image.

STEP 79.
Click on the preview below to view the full image.

STEP 80.
Click on the preview below to view the full image.

STEP 81.
Click on the preview below to view the full image.

STEP 82.
Click on the preview below to view the full image.

STEP 83.
Click on the preview below to view the full image.

STEP 84.
Click on the preview below to view the full image.

STEP 85.
Click on the preview below to view the full image.

STEP 86.
Click on the preview below to view the full image.

STEP 87.
Click on the preview below to view the full image.

STEP 88.
Click on the preview below to view the full image.

STEP 89.
Click on the preview below to view the full image.

STEP 90.
Click on the preview below to view the full image.

STEP 91.
Click on the preview below to view the full image.

STEP 92.
Click on the preview below to view the full image.

STEP 93.
Click on the preview below to view the full image.

STEP 94.
Click on the preview below to view the full image.

STEP 95.
Click on the preview below to view the full image.

Back to Topics Index.
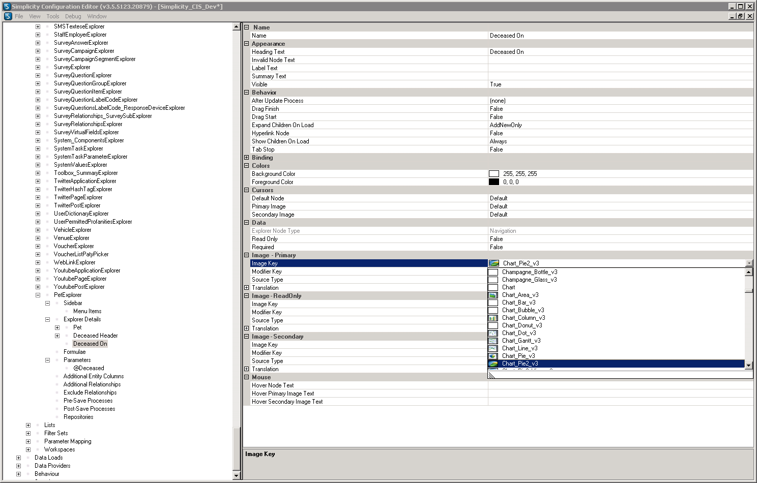
Configuration Walk Through - Adding Relationships to an Explorer.
Steps 96 - 110
The following walk through takes you through the process of adding relationships to an explorer using the example of a pet owner relationship.
STEP 96.
Click on the preview below to view the full image.

STEP 97.
Click on the preview below to view the full image.

STEP 98.
Click on the preview below to view the full image.

STEP 99.
Click on the preview below to view the full image.

STEP 100.
Click on the preview below to view the full image.

STEP 101.
Click on the preview below to view the full image.

STEP 102.
Click on the preview below to view the full image.

STEP 103.
Click on the preview below to view the full image.

STEP 104.
Click on the preview below to view the full image.

STEP 105.
Click on the preview below to view the full image.

STEP 106.
Click on the preview below to view the full image.

STEP 107.
Click on the preview below to view the full image.

STEP 108.
Click on the preview below to view the full image.

STEP 109.
Click on the preview below to view the full image.

STEP 110.
Click on the preview below to view the full image.

Back to Topics Index.
Configuration Walk Through - Creating List Data Providers.
Steps 111 - 121
The following walk through takes you through the process of creating a list data provider using the example of a pet entity. These are used to define the data source for the find pick lists.
STEP 111.
Click on the preview below to view the full image.

STEP 112.
Click on the preview below to view the full image.

STEP 113.
Click on the preview below to view the full image.

STEP 114.
Click on the preview below to view the full image.

STEP 115.
Click on the preview below to view the full image.

STEP 116.
Click on the preview below to view the full image.

STEP 117.
Click on the preview below to view the full image.

STEP 118.
Click on the preview below to view the full image.

STEP 119.
Click on the preview below to view the full image.

STEP 120.
Click on the preview below to view the full image.

STEP 121.
Click on the preview below to view the full image.

Back to Topics Index.
Configuration Walk Through - Creating List Filter Sets.
Steps 122 - 124
The following walk through takes you through the process of creating a list filter set using the example of a pet entity. These are used to define filters that can be used when navigating to find pick lists.
STEP 122.
Click on the preview below to view the full image.

STEP 123.
Click on the preview below to view the full image.

STEP 124.
Click on the preview below to view the full image.

Back to Topics Index.
Configuration Walk Through - Creating Find Pick Lists.
Steps 125 - 163
The following walk through takes you through the process of creating a find pick list using the example of a pet entity.
STEP 125.
Click on the preview below to view the full image.

STEP 126.
Click on the preview below to view the full image.

STEP 127.
Click on the preview below to view the full image.

STEP 128.
Click on the preview below to view the full image.

STEP 129.
Click on the preview below to view the full image.

STEP 130.
Click on the preview below to view the full image.

STEP 131.
Click on the preview below to view the full image.

STEP 132.
Click on the preview below to view the full image.

STEP 133.
Click on the preview below to view the full image.

STEP 134.
Click on the preview below to view the full image.

STEP 135.
Click on the preview below to view the full image.

STEP 136.
Click on the preview below to view the full image.

STEP 137.
Click on the preview below to view the full image.

STEP 138.
Click on the preview below to view the full image.

STEP 139.
Click on the preview below to view the full image.

STEP 140.
Click on the preview below to view the full image.

STEP 141.
Click on the preview below to view the full image.

STEP 142.
Click on the preview below to view the full image.

STEP 143.
Click on the preview below to view the full image.

STEP 144.
Click on the preview below to view the full image.

STEP 145.
Click on the preview below to view the full image.

STEP 146.
Click on the preview below to view the full image.

STEP 147.
Click on the preview below to view the full image.

STEP 148.
Click on the preview below to view the full image.

STEP 149.
Click on the preview below to view the full image.

STEP 150.
Click on the preview below to view the full image.

STEP 151.
Click on the preview below to view the full image.

STEP 152.
Click on the preview below to view the full image.

STEP 153.
Click on the preview below to view the full image.

STEP 154.
Click on the preview below to view the full image.

STEP 155.
Click on the preview below to view the full image.

STEP 156.
Click on the preview below to view the full image.

STEP 157.
Click on the preview below to view the full image.

STEP 158.
Click on the preview below to view the full image.

STEP 159.
Click on the preview below to view the full image.

STEP 160.
Click on the preview below to view the full image.

STEP 161.
Click on the preview below to view the full image.

STEP 162.
Click on the preview below to view the full image.

STEP 163.
Click on the preview below to view the full image.

Back to Topics Index.
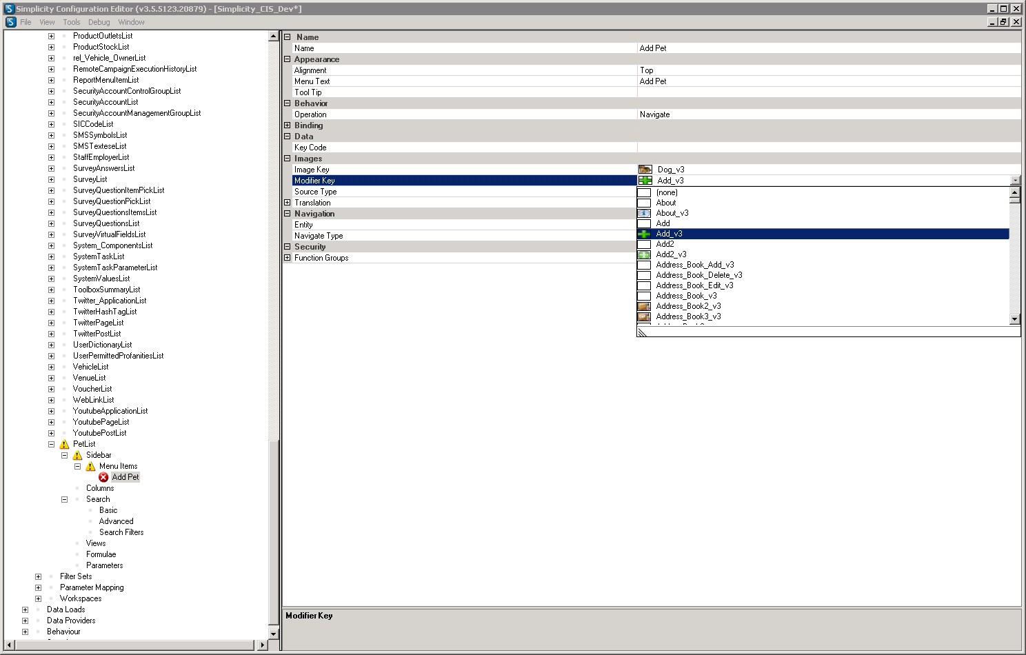
Configuration Walk Through - Adding Menu Items.
Steps 164 - 167
The following walk through takes you through the process of adding a menu item to navigate to a search list.
STEP 164.
Click on the preview below to view the full image.

STEP 165.
Click on the preview below to view the full image.

STEP 166.
Click on the preview below to view the full image.

STEP 167.
Click on the preview below to view the full image.

Back to Topics Index.
Configuration Walk Through - Scripting & Publishing.
Steps 168 - 174
The following walk through takes you through the process of scripting and publishing the changes made to your configuration.
STEP 168.
Click on the preview below to view the full image.

STEP 169.
Click on the preview below to view the full image.

STEP 170.
Click on the preview below to view the full image.

STEP 171.
Click on the preview below to view the full image.

STEP 172.
Click on the preview below to view the full image.

STEP 173.
Click on the preview below to view the full image.

STEP 174.
Click on the preview below to view the full image.

Back to Topics Index.
Configuration Walk Through - Reviewing Published Changes.
Steps 175 - 182
The following walk through takes you through the resulting screen shots of the published configuration changes used in the walk through example.
STEP 175.
Sample menu with new pet menu item added. Clicking this will navigate to the new pet list.

STEP 176.
Sample pet find pick list. From here you can search for existing pets or add new ones.

STEP 177.
Sample pet explorer used for updating or adding new pets.

STEP 178.
You may also search for a pet of an owner by navigating to the person search list on your menu.

STEP 179.
Enter your search criteria to locate the owner you are looking for.

STEP 180.
Sample person explorer with the new pet relationship nodes. From here you can link a pet.

STEP 181.
Enter your search criteria. Once you have found the pet you are looking forward click on the returned row or select the row and click pick.

STEP 182.
Sample person explorer demonstrating the three different options for expressing relationships. (links, expanded relationships, expanded target entities)

Back to Topics Index.